API Architecture & Design
Understanding Tradovate’s Partner API architecture helps you build robust, scalable integrations that leverage our high-performance trading infrastructure.
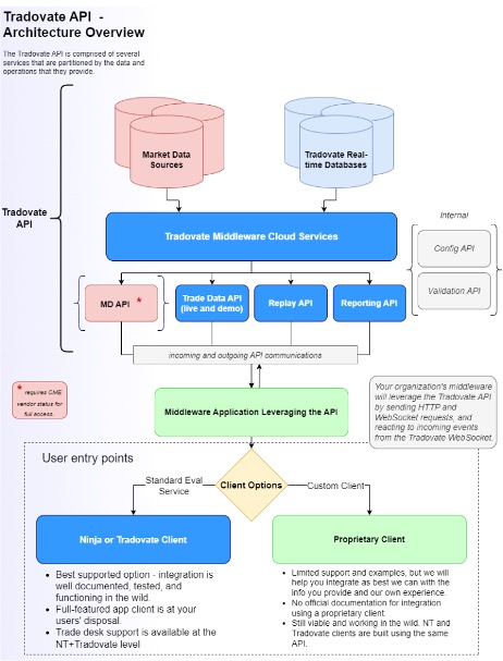
Architecture Overview
The Tradovate Partner API is built on a modern, cloud-native architecture designed for institutional-grade trading operations:

Core Design Principles
Operation-Based Design
Our API follows operation-based patterns with predictable endpoint structures:
Common Operations:
These GET query operations are common across most entity types. Familiarize yourself with these requests as they will be some of the most common requests you make during your integration.
Action Operations:
Real-Time Data Streaming
Real-time updates are a core service of our API. You can run your whole application from WebSocket instances. We now support “socket sharding” as well, to assist in recording and handling large amounts of real-time data. Our WebSocket protocol is new-line delimited (\n), where each line represents a separate parameter of the request.
WebSocket Message Format
Example Message:
For more information on real time data access, see the Websockets section.
Response Format: Websocket responses are one of 4 characters:
o: open frame. Every time a new session is established, the server must immediately send the open frame.a: data frame, this message is always followed by a JSON arrayh: heartbeat frame, basically a ping. The server sends a heartbeat about every 2.5 seconds. To keep the connection alive the client must also send a response beat in the form of an empty array, stringified (’[]’)c: close frame
Each of the a data frames will be followed by a JSON array. There are two main types of message you can receive from the server - real-time event messages, and request-response messages.
Server Event Message
An event message has the following structure:
The “e” field specifies an event kind:
-
"props": this is a notification that some entity was created, updated or deleted. The"d"field in this case specifies details of the event with the next structure:"entityType"field"entity"field. JSON structure of object (or array of objects) specified in this field is identical to JSON of entity that accessible via corresponding REST API request like entityType/item. For example, if entityType=account, JSON can be found in the response specification of account/item call"eventType"field with options"Created","Updated"or"Deleted"
-
"shutdown": a notification before graceful shutdown of connection. For this type"d"field specifies details:"reasonCode"field with options"Maintenance","ConnectionQuotaReached","IPQuotaReached""reason"field is optional and may contain a readable explanation
-
"md"and"chart": these notifications are used by market data feed services. Their"d"fields will be described in the Market Data section of WebSockets. -
"clock": Market Replay clock synchronization message. See the Market Replay section below.
Response Message
A response message is issued when a client makes a request. These messages are intended to mimic REST API responses and have the following structure:
"i"field is a id of corresponding client request (see “Client requests” below). A responses id will always match the id of the request that generated it."s"field is a HTTP status code of response"d"field is a content of response. If HTTP status is 2xx, this field contains JSON response as defined in Swagger specification of the corresponding request. Otherwise, “d” is a string representation of error text.
Error Handling Architecture
Error Classification
The Tradovate Partner API uses a consistent error handling pattern across all endpoints. Errors are communicated through HTTP status codes and structured response fields.
REST Response Types
We follow typical HTTP status code format for most responses. See Error Handling for more details.
Standard Error Response Format
Most API errors that send a 200 level response return JSON containing the errorText field. This is the standard error response structure used throughout the API:
API Usage Patterns & Conventions
The Tradovate API exposes data with fine granularity to avoid limiting how applications compose them. It’s the responsibility of client applications to request all needed dependencies and join them.
Query Data Operations
All data query operations use HTTP GET method when called via REST API.
Query by ID
All entities have unique IDs and can be requested using the item operation:
Query All Entities
Use the /list endpoint to retrieve all entities of a particular type:
Query by Master-Detail Relationship
Use the deps operation to load dependent entities. The masterid parameter should be the ID of the master entity:
Query by Name
Some entities (accounts, products, contracts, currencies) have names and can be found using the find operation:
Batch Operations
For efficiency, replace multiple item operations with one items operation using comma-separated IDs:
Note: The number of returned entities may be less than requested IDs (if not found), and order is not guaranteed.
Error Handling Patterns
The API uses two methods to communicate errors:
HTTP Status Codes
Used for request-level errors:
- 401 - Unauthorized (invalid token)
- 403 - Forbidden (insufficient permissions)
- 404 - Not Found (resource doesn’t exist)
- 429 - Too Many Requests (rate limited)
- 500 - Internal Server Error
Business Logic Errors
Communicated via errorText field in successful HTTP responses:
Best Practices
Performance Optimization
-
Minimize API calls - API calls are rate-limited. Although this structure is flexible, to prevent disruptions consider the following:
- Use batch endpoints where possible
- Implement efficient caching
- Optimize database queries by storing relevant entries in your database.
- In many cases it can help to create an in-memory map of relevant entities.
-
Handle rate limits gracefully
Next Steps
Now that you understand our architecture:
- Rate Limits & Best Practices - Learn usage limits and optimization
- Error Handling - Implement robust error handling
- WebSocket Connections - Real-time data streaming

